Fizz Nodes: The Community Compute Backbone
Overview
Fizz Nodes are lightweight versions of Provider Nodes designed to operate on smaller devices like personal computers and laptops. This innovative approach enhances the network’s flexibility and accessibility, allowing community members to contribute their underutilized compute or GPU resources to the Spheron network. Fizz Nodes can collaborate to form subnets within the network, consisting of a Gateway Node / Provider Node and multiple Fizz Nodes, creating their own economies and governance systems.
NOTE: While Fizz Nodes offer unprecedented scalability and decentralization, users should know that workloads should not contain sensitive data or secrets. We continuously develop methods to enhance privacy and restrict unauthorized access to private information.
Architectural Overview
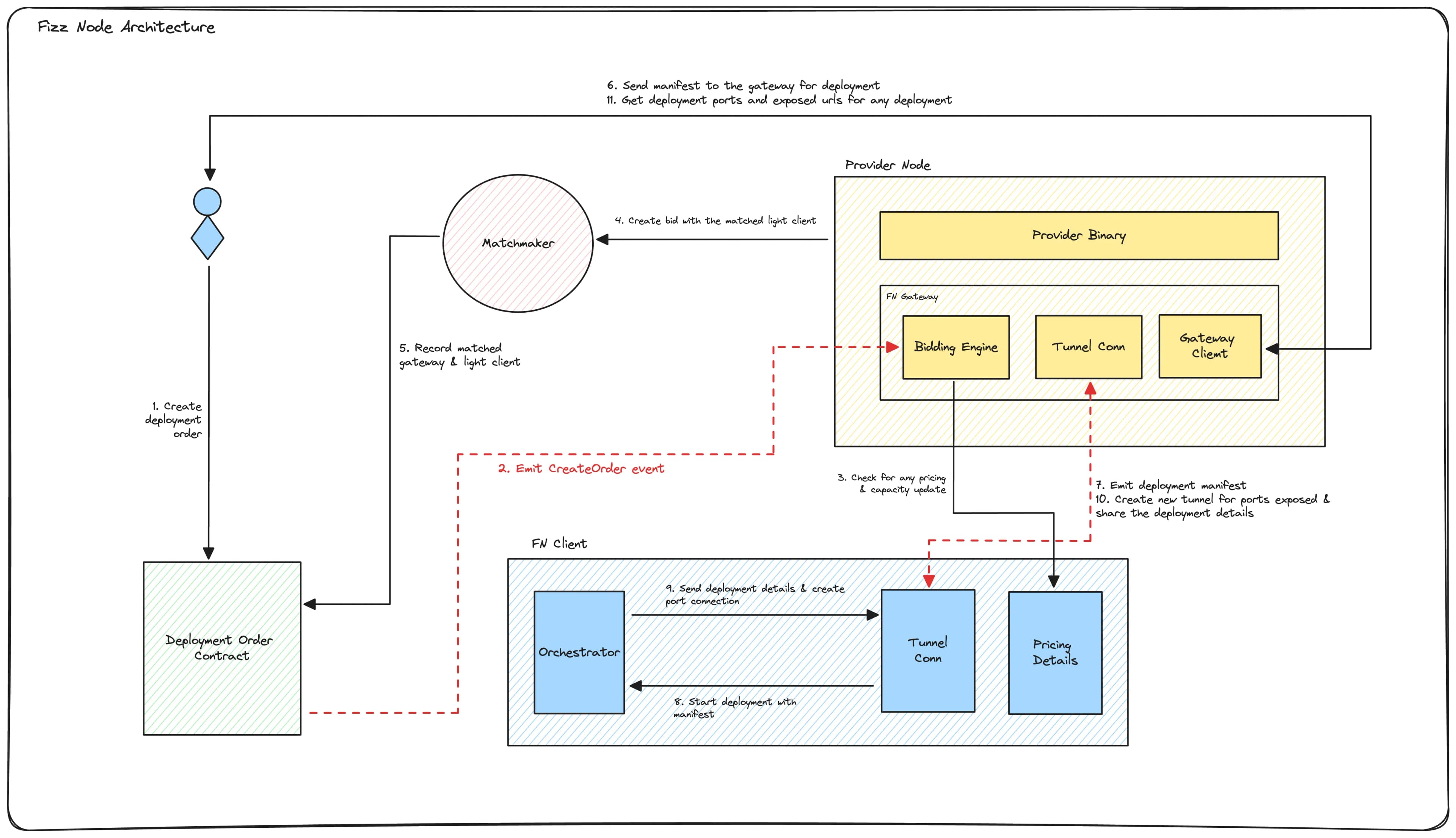
Fizz Nodes utilize a Docker-based system where each node operates in a new Docker container per user request. This approach minimizes computational overhead on small devices compared to more resource-intensive systems like Kubernetes. The architecture addresses challenges such as connectivity issues, isolation, security, and maintenance while ensuring decentralization.

The main components of the Fizz Node system are:
- Fizz Client: This is run by individuals on small devices to provide underutilized compute resources to the network for monetary rewards.
- Gateway Service: Managed by providers / individual gateway runners, it facilitates user interactions with Fizz Clients and handles most communication.
Fizz Client Components
The Fizz Client comprises three key components:
- Pricing Configuration: Users provide a pricing script or configuration at startup, determining the cost of offered resources.
- Orchestrator: Manages the deployment process, spinning up Docker containers and coordinating with the service tunnel.
- Service Tunnel: Establishes a connection between the gateway server and the Fizz Client, enabling the forwarding of requests to the internal server.
Gateway Service
The Gateway Service acts as the interface for all Fizz Clients connected to a provider / gateway:
- User Interaction: Manages user requests for deploying and accessing services running inside Fizz Clients.
- Pricing and Capacity Monitoring: Continuously checks the current pricing and capacity of connected Fizz Clients.
- Proof of Capacity: Coordinates with Fizz Clients to aggregate proofs of compute capacity when challenged.
Fizz Node Attributes
Similar to Provider Nodes, Fizz Nodes can specify various attributes to assist in the matchmaking process:
Compute Tier
Fizz Nodes follow the same CPU tiering system as Provider Nodes, with the primary distinction being the base point for each tier. This tiering system helps categorize Fizz Nodes CPU capabilities, ensuring appropriate matching with user requirements. The tiers include General Purpose, High-Performance compute (HPC), and others, accommodating various computational needs.
For a comprehensive overview of the CPU tiers and their specifications, please refer to the CPU Tiering section in our user guide. This resource provides detailed information on each tier’s performance characteristics and typical use cases, helping users make informed decisions when selecting Fizz Nodes for their CPU-intensive tasks.
GPU Tiers
Fizz Nodes follow the same GPU tiering system as Provider Nodes, with the primary distinction being the base point for each tier. This tiering system helps categorize Fizz Nodes GPU capabilities, ensuring appropriate matching with user requirements. The tiers range from Entry to Ultra High, accommodating various computational needs.
For a comprehensive overview of the GPU tiers and their specifications, please refer to the GPU Tiering section in our user guide. This resource provides detailed information on each tier’s performance characteristics and typical use cases, helping users make informed decisions when selecting Fizz Nodes for their GPU-intensive tasks.
Registration Fees
Fizz Nodes doesn’t need to stake yet since the token is not live yet, but a small fee of 0.005 ETH is required to register on the network.
Reward System for Fizz Nodes
Fizz Nodes receive compensation based on utilizing their computational resources, with rewards proportional to their contributions. The system also provides liveness incentives during periods of low utilization to ensure Fizz Nodes remain active within the network.
Slashing Mechanism
Fizz Nodes are subject to penalties for misconduct, similar to Provider Nodes. However, the slashing mechanism may be adjusted to account for the smaller scale of resources provided by Fizz Nodes.
Operational Dynamics
The operational life cycle of a Fizz Node includes:
- Registration and Bidding: Fizz Nodes register their compute specs and can compete for deployments through the Gateway Service.
- Deployment and Management: Fizz Nodes manage deployments, including initiation, updates, and termination of services, with actions recorded on the blockchain.
Fizz Nodes are crucial in expanding the Spheron network’s reach and accessibility, allowing community members to contribute to the decentralized compute ecosystem. As the network evolves, the continuous refinement of Fizz Node operations and governance mechanisms will be essential in sustaining the growth and vitality of this community-driven aspect of the decentralized computing landscape.